Le plus ancien panel de DaVinci Resolve, depuis que Blackmagic a acquis la marque il y a quinze ans, est le DaVinci Resolve Advanced Panel. Deux autres surfaces plus abordables dédiées à l’étalonnage connaissent un grand succès : les Micro et Mini Panel sortis en 2017 avec la version 14 de DaVinci. Le DaVinci Resolve Micro Color Panel a complété l’offre en 2019. Après l’intégration de Fairlight au sein de DaVinci, des consoles modulaires haut de gammes et les plus abordables Desktop Audio Editor et Desktop Console ont été proposées pour le travail du son à partir de 2018. La page Montage a bénéficié en 2019 de son clavier dédié l’Editor Keyboard proposé avec la version 16 de DaVinci en 2019.
Les surfaces de la page Cut

La surface de contrôle Speed Editor a été spécifiquement conçue pour la page Cut de DaVinci Resolve. Abordable et livrée avec la version Studio du logiciel, ses boutons mécaniques activent des fonctions adaptées au montage. Smart Insert, Ripple Overwrite, sélection de l’affichage des sources ou de la timeline dans le visualiseur ou des modes de déplacement (jog, shuttle et scroll), la surface est également pensée pour la réalisation de montages multicaméras en postproduction.
Annoncée avec DaVinci Resolve 19, le Replay Editor enrichit l’écosystème de la page Cut autour de la production audiovisuelle en direct. Au-delà du panel, un environnement matériel est nécessaire pour l’acquisition des différents plans caméras en cours de captation et la diffusion des événements en différé.
Description
Arborant une robe noire, le Replay Editor est un Speed Editor gonflé aux stéroïdes puisqu’il peut être connecté à la station DaVinci Resolve en USB-C ou en Bluetooth. Les parties gauche et droite du premier panel dédiées au montage sont conservées alors que la partie centrale est entièrement repensée.
Un potentiomètre linéaire de modification de la vitesse de lecture des plans fait son apparition ; il est indispensable à la relecture au ralenti d’événements lors de captations sportives en direct. Les huit boutons dédiés à la sélection des caméras sont alignés et groupés quatre par quatre. Un bouton permet d’accéder aux caméras 9 à 16 en cas de besoin. Six boutons gris équipés de Led autorisent la sélection de titres ou de stingers. Ces derniers sont des virgules destinées à introduire la lecture des replays en superposition à l’image du programme diffusé en direct. Le terme POI, Point Of Interest, est un concept central pour la préparation des replays. SET POI autorise l’opérateur à marquer la zone à relire. GO TO POI place la tête de lecture sur l’événement.
Le bouton new timeline permet de préparer une nouvelle séquence prête à accueillir le prochain événement. Les différentes timelines produites pendant l’événement serviront à la réalisation de reportages ou seront habillées et étalonnées pour être exploitées sur les réseaux sociaux par exemple.
Commercialisé 485 euros, le Replay Editor est une alternative très intéressante, même dans une configuration dédiée au montage. Cependant, contrairement à son prédécesseur le Speed Editor, il est livré sans licence de la version Studio de DaVinci Resolve.

Le concept
La solution de Replay propose une alternative plus abordable à des matériels très onéreux. Cependant, pour obtenir des ralentis de grande qualité, il est nécessaire de disposer d’une configuration matérielle minimale. Pour illustrer l’étendue des possibilités du Replay, nous présentons deux offres très différentes en termes de prix et de possibilité.
Atem, HyperDeck, Cloud Store et Replay Editor
Dans les solutions les plus complètes, les caméras sont connectées à des mélangeurs Atem tels que les Constellation 4K ou 8K qui assurent une synchronisation des timecodes de l’ensemble des sources. Chacun des flux est orienté vers des enregistreurs HyperDeck qui écrivent leurs données sur un des modèles de la famille de stockages Cloud Store : Cloud Pod, Cloud Dock 2 ou 4, Cloud Store Mini ou Cloud Store Max.

Initialement enregistreurs vidéos sur disques SSD ou cartes mémoires, les HyperDeck ont bénéficié d’une première évolution via l’intégration d’un serveur FTP. Bien que pratique, la mise à disposition via FTP des médias enregistrés sur le stockage interne des HyperDeck nécessite un logiciel client pour interagir entre l’OS d’une station de travail et le stockage. Depuis environ un an et demi, une nouvelle mise à jour autorise les HyperDeck à lire et écrire directement des médias en Samba (SMB) sur le dossier partagé d’un stockage réseau.
Dans le contexte de Replay, les HyperDeck sont des encodeurs vidéo et les médias sont enregistrés sur un stockage central cloud store, condition nécessaire pour qu’ils soient vus en tant que « growing média » (médias grossissants) dans DaVinci Resolve. Cette solution ambitieuse permet l’enregistrement de médias de résolution supérieure à la haute-définition (UHD) avec une compression intra-image Apple Prores. Ce codec répond aux exigences qualitatives du broadcast et autorise la production de ralentis de très haute qualité en slow motion Speed Warp.
Atem Mini Extreme ISO G2 et Replay Editor
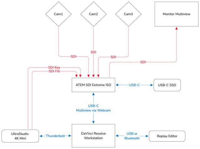
Une version plus abordable et simple d’exploitation du Replay peut être conçue autour d’un des modèles de mélangeur Atem Mini Extreme ISO G2 Atem SDI Extreme ISO. Les caméras sont connectées en HDMI ou SDI et la station de travail est branchée au mélangeur en USB (USB-A/USB-C), un disque de stockage SSD étant relié en USB-C à l’Atem. La résolution est limitée à la haute définition et le codec H.264 des flux ISO enregistré sur le SSD applique une compression inter-images.
Le temps d’encodage des Atem ISO allonge la réactivité d’une solution Replay qui se compte en quelques secondes alors que les configurations utilisant des HyperDeck et un cloud store fonctionnent quasiment en temps réel. L’Atem ISO peut également être relié au même réseau local que la station de travail, en Ethernet via un adaptateur. DaVinci accède au stockage par ce biais avec l’avantage de rendre les médias disponibles à plusieurs utilisateurs.
Affichage du Replay en production
Dans les deux configurations, la station de travail DaVinci Resolve est équipée d’une interface d’entrée sortie telle qu’un Media Player 10G ou un boîtier UltraStudio 4K Mini. La lecture du Replay utilise les deux entrées key and fill de la régie de production. En validant la fonctionnalité downstream key du mélangeur Atem, les replays sont prêts à être diffusés en direct lorsque l’opérateur active le bouton RUN de sa surface.
Replay depuis la page Cut

La page Cut du logiciel DaVinci Resolve est le cœur logique de la solution. Des dossiers ISO sont préparés sur le cloud store pour accueillir les flux de chaque caméra. Les fichiers grossissants (« growing files ») écrits sur le stockage centralisé par les HyperDeck sont importés dans un chutier de DaVinci Resolve dès le début de la production. Les caméras peuvent être affichées simultanément en multiview pendant la captation grâce à la possibilité pour DaVinci Resolve de lire les fichiers « growing files » en cours d’écriture.
Avec la solution haut de gamme autour des HyperDeck, le flux peut être lu avec un décalage d’environ une seconde par rapport au temps réel. Il est également possible de voir et de travailler avec le programme en direct, en dirigeant un flux multiview depuis la régie Atem vers l’entrée d’une carte de capture associée à DaVinci Resolve (tellle que l’UltraStudio 4K Mini). Un bouton Input View dédié est disponible en haut à gauche du visualiseur de la page Cut et physiquement sur le Panel Replay Editor. Le timecode du flux multiview sert de référence pour préparer la lecture des replays.
POI : Point Of Interest
Lors de la lecture du programme en direct, l’opérateur manipulant DaVinci Resolve avec le Replay Editor marque l’action à relire avec le bouton SET POI du panel. Le visualiseur de la page Cut bascule de l’affichage du multiview généré par l’Atem à l’affichage des flux enregistrés en « growing file » pour affiner le choix de la caméra à diffuser pour le replay.
Stinger et replay
Les stingers sont des virgules d’introduction et de sortie qui encadrent la diffusion des replays. Six mémoires et six boutons sont dédiés à cette fonction. Après le stinger, l’axe de caméra choisi est lu en vitesse normale ou au ralenti. Le potentiomètre linéaire situé à gauche de la surface affine le pilotage des ralentis. L’utilisateur peut choisir l’affichage d’un autre axe de caméra lors de la lecture des replays. Six boutons de durée de 2 à 7 secondes permettent soit de revenir X secondes avant le POI lors d’une relecture des médias à la volée, soit de créer un clip de X secondes sur la timeline centré autour du POI (X/2 secondes avant et X/2 secondes après).
Les replays peuvent être préparés via l’insertion de plusieurs plans au sein d’une séquence. Les boutons CUE et RUN permettent de préparer la séquence à lire avant de lancer la diffusion, le bouton DUMP arrête la lecture du replay. Les stingers sont affichés en entrée et sortie de la relecture des événements en différés si le bouton Auto Sting est actif.

Sport aux autres besoins
Les Atem Extreme ISO répondent aux besoins de certains utilisateurs tels que la mise en avant des moments forts d’une conférence. Chaque événement peut être enregistré sur la timeline et un bouton permet de créer une nouvelle timeline prête à recevoir le prochain événement important.
Une des forces de la surface de contrôle est la lecture des replays, mais elle conserve également toutes les fonctionnalités de montage déjà présentes sur le Speed Editor. Le Replay Editor peut donc remplacer un Speed Editor pour affiner une séquence ou préparer un montage multicaméra en postproduction.
Les fonctionnalités de trim dédiées aux réglages de précision des transitions ou de modification du contenu des plans sont particulièrement agréables à manipuler. En actionnant l’un des boutons trim IN, trim OUT ou ROLL, la molette permet de régler le timing précis du passage d’un plan à l’autre. Les monteurs chargés de réaliser les résumés d’un événement sportif, ou les meilleurs moments d’une conférence peuvent également exploiter les médias en cours de captation. Ils peuvent préparer une ou plusieurs timeline et profiter de la richesse des outils de DaVinci Resolve pour y intégrer des animations, habiller les vidéos, les mixer et les étalonner.
Les boutons stinger du Replay Editor arborent une double fonction. Ils permettent de sélectionner et d’ajouter l’un des six titres près à être montés. Une option de la page Cut insère automatiquement les replays dans la timeline active en conservant les ralentis.
Collaboration
DaVinci Resolve propose des solutions évoluées de collaboration, soit dans le cadre d’un réseau local ou dans le monde entier en exploitant une bibliothèque partagée sur le Blackmagic Cloud. Un monteur pourra ainsi prendre en charge les replays, un second produire des résumés lorsqu’un mixeur et un étalonneur finaliseront les films.
Choix, alternatives et mutualisation
La configuration autour d’un Atem et d’enregistreurs HyperDeck s’adresse à des utilisateurs qui disposent pour certains d’entre eux déjà de ces matériels. L’investissement nécessaire à la préparation de replays se limitera alors à un cloud store, à la surface de contrôle et à une station DaVinci Resolve. Les utilisateurs des Atem Extreme ISO peuvent se passer de cloud store et exploitent déjà souvent une station DaVinci dans leur écosystème. Les HyperDeck 4K et 8K Extreme sont une autre alternative. Une mise à jour autorise l’exploitation de leurs disques SSD NVMe interne comme espace de stockage accessible en réseau à une station DaVinci permettant d’éviter l’acquisition d’un cloud store. Avec le Replay Editor, l’univers de DaVinci s’étend au-delà des frontières de la postproduction et propose une nouvelle approche de la production en direct.
Article paru pour la première fois dans Mediakwest # 62, p.104 – 107






